

编辑|江卿曻
前言如今地理空间信息(GI)技术的趋势,是朝着开放(共享和互操作)、基于Web和分布式的结构发展。
在过去的十年中,已经讨论了三种典型的机制,来帮助实现这项任务:传感器网络、链接数据和面向服务的计算。

传感器网络支持(SWE)是由,开放地理空间联盟(OGC)发布的框架,它指定了互操作性接口,协议和元数据编码。
使异构传感器网络能够近乎实时地,集成到地理空间信息基础设施中,SWE帮助浏览从各种原位,和动态传感器获取越来越多的数据。

链接数据允许在不同数据源中的,项目之间设置链接,从而连接以发现、访问、集成和使用数据,它将数据连接到地球数据空间。
面向服务的计算是将,现有的地理空间信息处理方法,转变为地理空间信息服务的一种,有前途的方法,它允许通过地理空间信息服务链(GISC),自动执行手动数据处理任务。

从数据到服务是上述技术的共同目标,“服务”一词最近也扩展到人类或公民,人与公民传感器网络是一种新的范式,通过互联网或支持Web的移动传感器,和强大的计算能力来加强数据收集。

人类作为无处不在的网络上的公民,充当传感器并使用移动设备,和服务分享他们的观察和观点,即“所有人为一个人,一个人为所有人”。

传统的地理空间信息服务大多只,提供简单的数据传播功能,无法满足我们所讨论的,现代地理空间应用的需求。
例如GIS系统与遥感平台之间存在差距,不同GIS系统之间存在差距,即用户必须花费大量精力将,数据从一个系统转换为另一个系统。

面对当今数据、信息和知识的日益爆炸式增长,人们希望开发一种新的地理标志范式,该范式具有简单的界面,但具有强大的能力来完成复杂的任务。
提供复杂地理标志服务的一种方法是,根据用户的具体需求,从小粒度聚合各种类型的地理标志服务资源,此按需聚合服务定义为主动地理空间信息服务(PGIS)。

PGIS的基本特征包括自主性、自我适应性、聚合性和合作性,自主性描述了对用户需求做出反应,并自动或半自动实现需求的能力。
例如理想的PGIS系统应该能够,自行找到合适的传感器、数据和处理服务,而很少或没有人工交互。

自适应是指根据用户需求,或系统运行环境的变化调整,系统结构和行为的能力,聚合合作需要,与各种地理空间服务全面共享、聚合和合作,以满足主动和复杂的用户需求。

PGIS中定义了四种典型的地理空间信息服务,它们是传感器Web服务、数据服务、处理服务和社会服务。
传感器Web服务基于SWE(传感器Web支持)框架构建,过去已经报道了基于,SWE框架的各种传感器Web应用,包括环境监测、使用卫星和机载传感器的应用、网络摄像头和车载传感器。

从上述传感器网络服务中,可以获取有关环境的大量数据,理想情况下用户不必担心,异构格式、传感器和数据源。
传感器数据的可互操作系统将,允许用户专注于分析任务而不是数据处理,标准的使用可以帮助机器在,没有人为干预的情况下进行通信。

然而创建标准具有挑战性,该研究使用Web本体语言(WOL),来实现数据共享和交换,一个更具挑战性的问题是,如何将这些数据服务作为一个整体链接起来。
我们已为此任务提供了链接数据,关联数据是连接互联网上,所有数据集的平台,它使用Web来连接以前未链接的相关数据,通过与其他语义Web数据库链接,它获得了令人敬畏的结果。

PGIS中的数据服务旨在为基于,上述技术的数据访问提供一个,描述良好和链接的平台,处理服务在线处理原始数据,以支持更全面、更灵活和更复杂的功能。
服务链技术用于完成此任务,当前的服务链描述语言,遵循两个独立的标准:IBM的Web服务流语言(WSFL),和Microsoft的可扩展标记语言(XML)LANGuage(XLANG)。

业务流程执行语言(BPEL)是,上述两个独立标准之外的一种新的语言,它基于Web服务描述语言(WSDL)、XML模式和XML路径语言(XPath)技术。
BPEL本身定义了基于,XML的编程语言的语法,流程的完整定义结果是一个BPEL脚本,该脚本将由业务流程引擎(如OracleBPEL流程管理器)进行解释,可以将该引擎视为解释BPEL脚本的运行环境。

社会服务是人机交互感知、和移动计算的结合,特别是促进了用于标记、博客、维基和社交网站的应用程序。


实施PGIS应用程序主要有三个步骤,第一步是任务解释,这是根据相关上下文了解用户需求,并获取有关用户需求的确切信息的过程。
此步骤中的关键问题是,适当地描述用户的需求,并将其映射到适当的数据描述,实现此目的的常用方法是将,复杂任务分解为简单的小任务,并将它们映射到一系列数据维度。

例如灾害监测任务可以映射到数据维度,例如时间数据(例如,特定日期的卫星图像)、空间数据(例如,分辨率为1m/像素的覆盖灾区的卫星图像),和频谱数据(例如,具有可见波段和红外波段的卫星图像)。

PGIS的工作流程
此步骤中的关键问题是根据,任务安排和配合适当的传感器,并适当地共享和互操作现有的地理空间数据。

第三步是自动化数据处理,在PGIS中数据处理允许通过,地理信息处理服务链(GIPSC)自动执行手动数据处理任务。
这可以通过将小粒度地理标志服务聚合,并组合到复杂的处理服务链(PSC)中来实现,能够灵活地提供按需地理标志服务,面向服务的计算和云计算等技术,有望帮助在PGIS中构建自动化数据处理系统。

为了最大限度地利用地理空间信息服务,一个重要的思想是将所有服务链接在一起,对于中间的数据服务,输入是从传感器Web服务收集的数据,和来自社会服务的用户需求,输出是处理服务的命令,和社会服务的派生结果。

对于传感器Web服务,它们可以由社会服务中的用户控制,并将收集的数据输出到数据服务。
处理服务处理来自数据服务的数据,并将处理结果直接输出给,数据服务或社会服务中的用户。

社会服务管理数据,如读取、编辑和写入数据,控制传感器Web服务,并将数据作为传感器Web的一部分提供,最后在社交环境中共享数据和知识。

PGIS中的链接服务
这些服务也可以在不同级别上链接。通过将数据服务,与传感器Web服务连接起来,用户可以近乎实时地了解环境。
通过将数据服务、传感器Web服务,和处理服务连接在一起,用户可以分析近乎实时的数据并发现有用的信息和知识。

通过连接数据服务、传感器网络服务、处理服务和社会服务,用户既是服务链中的数据提供者,也是知识提供者。
假设郊区发生火灾事故,社会服务层中的用户将,数据需求发送到传感器Web服务,以请求相关数据,例如火灾域的卫星图像和附近的流量数据。

然后传感器Web服务中的传感器,将近乎实时地获取相关数据,并把其发送到数据服务器。
再然后数据服务将以,明确定义的标准方式存储、描述和发布数据,之后将数据发送到处理服务层。

最后处理服务通过服务链,以分布式方式处理数据,并将最终结果发送给社会服务层的用户,这四个步骤形成了一个封闭的循环,以响应火灾事故中的地理空间信息服务。

PGIS应用程序对火灾事故的响应示例
PGIS中的服务模式PGIS中定义了三种服务模式,从简单到复杂;这些是直接模式、组合模式和协调模式,直接模式是指现有的地理空间数据,可以直接通过数据服务满足用户的需求。
数据直接发送给用户,无需任何处理,直接模式中涉及的服务是数据服务,对于组合模式,现有的地理空间数据,无法直接满足用户的需求,需要按服务链进行额外的处理,从而聚合小粒度服务。

组合模式中涉及的服务,包括数据服务和处理服务,协调模式表明,对于特定的用户需求,没有现有的地理空间数据可用,还需要按服务链进行处理以及数据传输。

PGIS中的服务模式
协调服务模式涵盖了从传感器服务获取新数据,到业务链数据处理,再到通过传输网络服务,进行最终数据分发的整个工作流程,协调模式涉及的服务包括传感器服务、数据服务、处理服务和传输网络服务。

PGIS的面向服务的体系结构
基础设施层组成部分基础设施层包括传感器Web服务网络、链接数据服务网络和处理服务网络三部分。
传感器网络在网络世界和物理世界之间,建立了近乎实时的链接,SWE规范包括许多服务协议和数据编码,为传感器网络建立了定义明确且统一的接口。

任务分析和任务模板
根据SWE规范,各种传感器网络系统形成一个观察网络,即所谓的传感器网络服务网络,它可以以可控的方式,近乎实时地收集和访问传感器数据。
借助传感器网络服务网络,可以获得大量的地理空间数据,并提供各种数据服务,但是一个具有挑战性的问题是,如何将这些数据服务作为一个整体链接起来。

我们可以通过互联网实现数据、信息和知识的公开、共享和连接,关联数据的基本理论有两个方面:开放数据和标准描述。
开放数据意味着可以自由访问数据,如今有大量的地理空间数据,通过互联网公开提供,例如托管379,953个原始和地理空间数据集。

地理空间一站式发布了14,487个实时数据和地图,以及467,568个可下载的数据集,标准描述采用标准化的思想,来实现无缝的数据交换和互操作性。
例如DBpedia目前描述了超过3万件事物,其中5万件被归类为一致的本体,开放数据和标准描述,有助于提供链接数据服务,以实现更好的数据共享、交换和互操作性。

处理服务网络采用地理空间信息服务链(GISC)技术,进行数据处理和分析,它将小规模服务链接为复杂的服务,以解决复杂的现实世界问题。
最近OGC指定了Web处理服务(WPS)接口,来启用数据处理,它提供了一个通用接口,可用于执行各种地理处理操作,联接、聚合、规范化和分类功能,已作为WPS操作实现。

标准之间的关系
描述层的概念描述层负责使用机器可以理解的标准方法,来描述数据、命令和服务,标准化组织已经发布了,一系列标准化,如W3C(万维网联盟),OGC和ISO(国际标准化组织)。
例如传感器模型语言(SensorML)包括,描述传感器系统并使用,XML模式处理信息的标准模型。

使用OWL描述ISO19115元数据标准中“子类”关系的代码段
SensorML还提供发现传感器、传感器观测位置、处理低级传感器观测所需的信息,这些标准可以很容易地相互映射。
在数据服务中,来自W31C的Web本体语言(OWL)用于对本体进行建模,为RDF(资源描述框架)信息提供结构,该信息在关联数据数据集中可用。

OWL-S结构的一个例子
它专为需要处理信息内容的应用程序而设计,而不仅仅是通过提供额外的词汇表,和形式语义,向XML,RDF和RDFSchema(RDF-S)支持的用户呈现信息。
BPEL模型是涉及多个流程的GISC函数的抽象,在BPEL中每个服务都可以在,语法中使用Web服务描述语言(WSDL),和在语义中使用Web本体服务语言(OWL-S)来描述。

基于谷歌地图的近实时交通地图
OWL-S中有三个基本要素(本体),即服务配置文件,服务过程和服务接地,服务配置文件通过服务寻求代理确定服务,并以是否满足其需求的方式告诉“服务做什么”。
服务过程通过详细说明请求的语义内容、特定结果发生的条件,以及导致这些结果的分步过程,告诉客户端如何使用服务。

PGIS在汶川地震中查找损失信息的流程图
服务接地指定通信协议、消息格式和其他特定于服务的详细信息,例如用于联系服务的端口号。

有关传感器描述的SensorML代码的一部分
结论和未来工作我们提出了一种面向服务的,主动地理空间信息服务(PGIS)架构,集成了传感器、数据、处理和人类服务。
PGIS通过将小规模服务组合成服务链,来满足复杂的用户需求,从而能够组织、聚合和合作服务。
生成的GISC在自动服务组合之后
它是一个灵活、可重用且可扩展的系统,可广泛共享和互操作地理空间数据和信息,开发的PGIS框架已经实施,并进行了初步实验以验证其性能,结果表明,PGIS具有互操作性、灵活性和可重用性等重要特性。
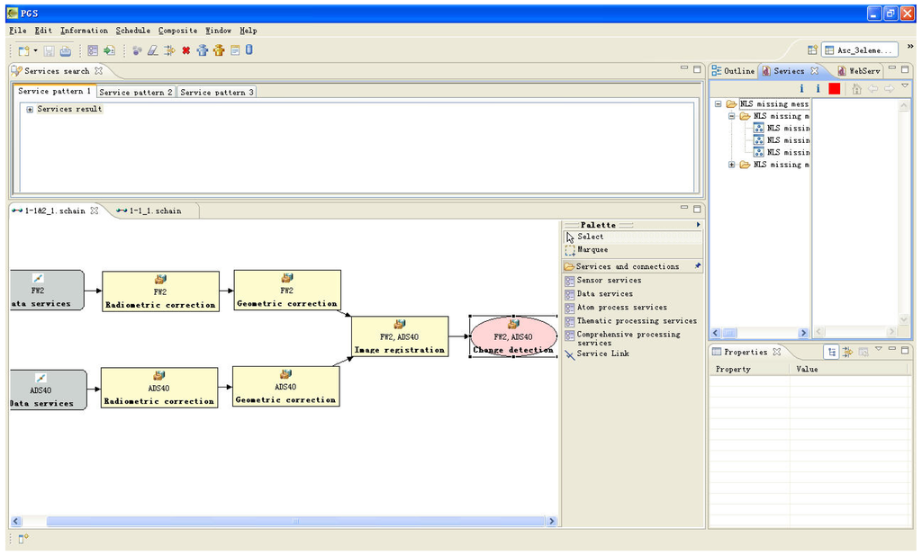
变化检测的GISC
面向服务的地理空间应用程序的实际问题,比测试平台显示的要复杂得多,因此我们将进行进一步的详细研究和开发,以实现适用于不同背景,和领域中实际复杂地理空间,应用的PGIS解决方案。
基于预定义属性的传感器计划和数据采集
今后的努力还包括,开发和评价创建工作流程的技术,同时考虑到与特定地理空间信息服务,有关的特殊制约因素,将强调利用人力输入在PGIS架构中的作用,研究使用专用工具来减少处理时间也很有趣。





