测试使用软件版本
DesignerVersion:2.7
EDSFileVersion:1.01
CXProgrammerVersion:9.2
NetworkConfiguratorVersion:3.56
测试使用硬件
CognexVisionControllerVC5
CIC500CIC2900
OMRONPLC:CJ2MCPU31

PLC端设置
1.在NetworkConfigurator中安装VisionProEDS文件:
C:\ProgramFiles\Cognex\VisionPro\ffp\eds


2.把对应的PLCEIP模块和VC5加入网络,如果同时链接多个读码器,同时加入对应的个数。

3.更改各个节点的IP地址,三者在同一网段,本例:PC端设置为192.168.1.10,VC5设置为192.168.1.20,PLC设置为192.168.1.30。

4.更改设备输入输出数据区域大小,注意设备最大和最小大小的限制。

5.双击PLC节点,在Tag设置中增加输入输出节点,注意起始地址和数据长度。


6.把建立的数据区域注册到设备,选择正确的数据类型和对应的PLC寄存器地址。

7.连接PLC,下载设置。

Designer设置
1.设置VC5的IP地址,确保和PLC在同一网段,本例:PC端设置为192.168.1.10,VC5设置为192.168.1.20,PLC设置为192.168.1.30

2.配置好Devices中的Cameras和CommunicationCardsCC24。

3.配置好Device3.建好Tasks、添加Tags、Scripts,在Pages上添加相应的控件。

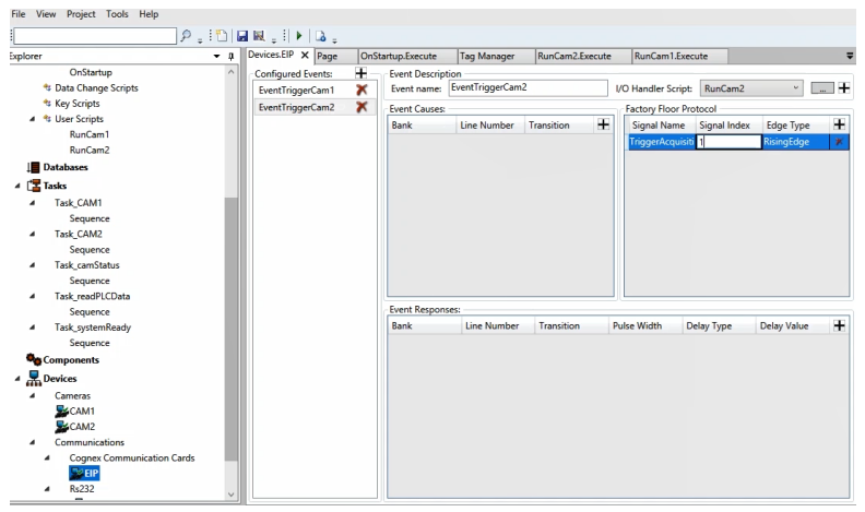
4.给CC24添加两个事件用于触发两个相机

EIP数据映射表

上表对应PLC内存自D1000起的区域,代表“statussignalsaresentFROMthevisionsystemtothePLC”。

上表对应PLC内存中自D2000起的区域,代表“controlsignalsaresentFROMthePLCtothevisionsystem”。
PLC操作
1.建立新的工程,启用监控模式监控内存D区。
2.通过控制D2000的位,就可以控制Vision中相机的触发。
3.D1000可以看到Vision返回的对应数据。







![[西门子PLC] 西门子S7-1200与HMI通信的深度解析 [西门子PLC] 西门子S7-1200与HMI通信的深度解析](/imgs/baidou-v2/upload/default/E6AFEA517.jpg)

