一、何为OPC
OPC是一种协议转换工具,英文:OLEforProcessControl。很多自动化厂家为了保证其设备能够统一接入其他软件,都开发了OPC软件,如西门子S7-200的pc-accecc,S7-200smart的pc-accesssmart,欧姆龙的EasyOPCServer,三菱的OPC软件MXOPCserver以及专业的OPC软件kepware。
二、kepware的安装
打开

选择要安装的驱动

安装完毕后,打开进行授权:

三、建立OPC驱动及地址

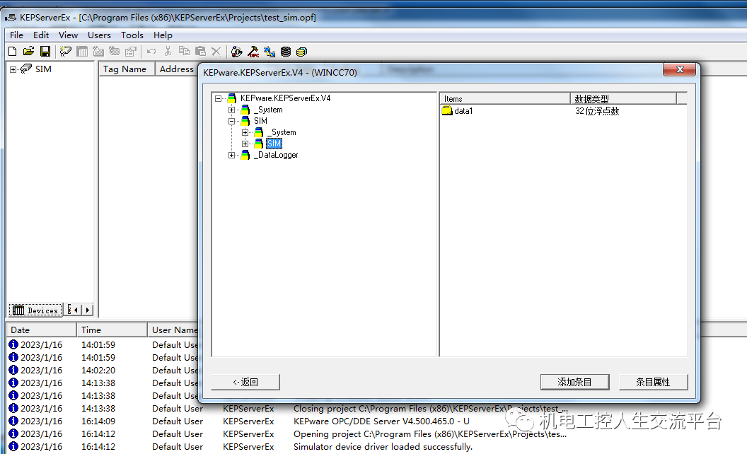
测试OPC连接质量

四、打开wincc软件,建立OPC驱动及地址
4.1添加OPC驱动

系统参数,找到对应的OPC

添加OPC数据地址表

目前采用的kepware的仿真功能,目前有个浮点数data1

创建一个OPC链接,KEPware_KEPServerEx_V4。

添加到wincc后。

建立画面,添加地址

测试数据

总结:
1、wincc添加变量可以实现整体添加,添加时要注意数据格式一致,否则显示的数据就不全面。
2、OPC必须是提前配置好数据,为了保证数据的一致性,刷新周期也要特别注意。
3、wincc运行后,OPC会自动调用。





