EG网关串口连接台达PLC
前言:台达PLC是一款国产优秀的可编程控制器,广泛应于工业控制领域,是一款性能高,运行稳定的控制器。此次我们要把台达DVP-ES系列PLC通过modbus驱动连接到EMCP物联网云平台(简称EMCP),实现电脑Web网页、手机APP和微信对台达PLC(D0/D1/Y0/Y2)寄存器的远程监控和D100和Y20的远程读写。
一准备工作1.1在对接前我们需准备如下物品
台达PLC一台(注意带COM2或3通讯串口),和自带的编程电缆。
河北蓝蜂科技的EG20网关一台,天线和电源适配器(以下用EG20作为实例)。
SIM卡一张,有流量,大卡(移动,联通或者电信卡)。
联网电脑一台(WinXP/Win7/Win8/Win10操作系统)。
电工工具、导线若干。




1.2EG20网关准备工作
网关相关技术参数与使用说明,可参考《EG20用户使用手册》。
保证网关可以正常联网,可通过4G卡(移动/联通/电信流量卡,大卡)联网(需接上随网关附带的天线)或通过网线联网(需将路由器出来的网线接到网关的WAN口);
网关接12V或24V直流电源,上电。(注意,电源正负极不要接反)。
1.3PLC准备工作
PLC连接电源(注意电源是24VDC还是220VAC),将编程电缆插上PLC的COM1口,另一端连电脑的COM口(或是USB-232线),PLC的485串口(COM2+/-端子)连接到EG20的485A和485B接线端子(也可以使用COM3,这里统一按COM2口进行讲解)。如下图:

打开《DeltaWPLSoft》编程软件,打开程序,选择好自己的PLC型号和COM1编程通讯参数。然后进行COM2的RS485通讯参数设定,本文使用DVP-60ES型号进行说明,其他同系列型号操作基本一致。




在梯形图中自动生成通讯参数程序,如下图:

台达PLC内部集成了MODBUS-RTU功能,按如上对COM2口的通讯设置就完成了台达PLCMODBUS从站的建立。
三EMCP平台设置用管理员账号登录EMCP平台(建议使用360浏览器极速模式、谷歌浏览器(GoogleChrome)或者支持Chromium内核的浏览器),对EMCP云平台进行设置。具体操作参照《EMCP物联网云平台用户手册》。登录EMCP后首先进入设备列表显示页面,因为我们未创建任何设备,所以是一个空页面,我们需要按照以下步骤进行操作。
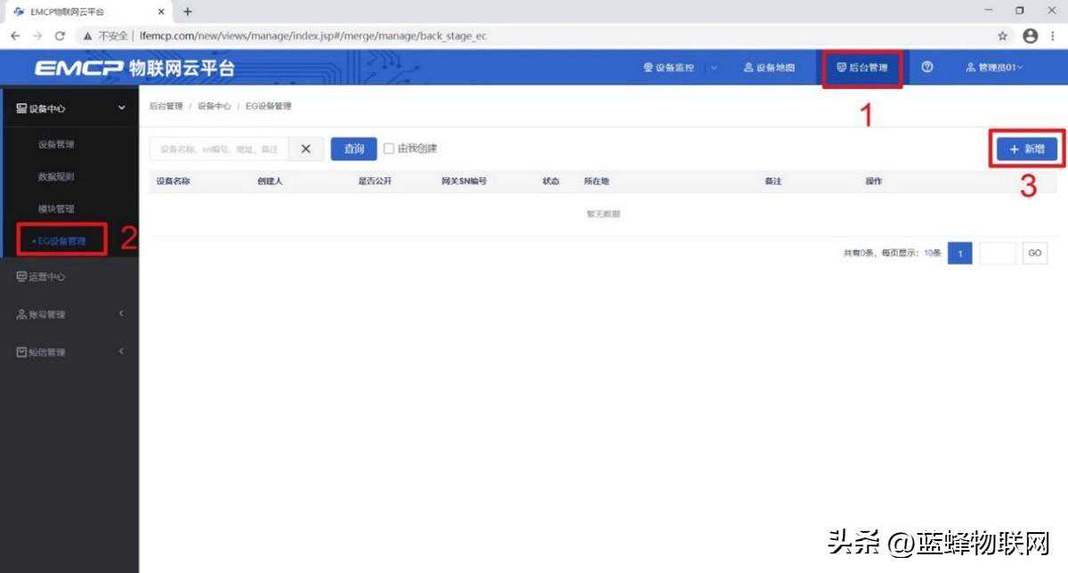
3.1新增EG设备


3.2远程配置网关
EG设备管理网关配置中最主要两个地方需要配置,一是配置网串口通讯参数,二是创建modbus驱动,下面分步骤对此功能进行讲解。注:网关只有在线后才可以进行远程配置。
3.2.1网关绑定

此时在“网关基本信息中”可以看到绑定的网关是否连接到平台(成功登录平台可以看到“在线”绿色字样,如果不成功则显示“离线”灰色字样,此时请检查网络或网络信号)。
此时在右侧“网关基本信息中”可以看到绑定的网关是否连接到平台(成功登录平台可以看到“在线”绿色字样,如果不成功则显示“离线”灰色字样,此时请检查网络或网络信号)。

3.2.2通讯参数设置

3.2.3创建设备驱动

基本配置介绍:
【通讯口】:在下拉选项中选择RS485。
【驱动名称】:必填项,自定义即可
【品牌】:必填项,选择“通用modbus设备”。
【型号】:必填项,选择“ModbusRTU”。
【设备地址】:必填项,设备地址根据台达PLC设置的从站号进行填写,本案例PLC从站号为“1”,所以此处填“1”。
高级配置介绍:
【最小采集时间】:是网关采集设备数据的时间间隔,单位:ms。如设置1000ms,即网关1s采集一次设备数据。
【通讯等待时间】:网关接收通讯数据等待时间。可根据需要进行调整,默认1000ms。
【16位整型】、【32位整型】、【32位浮点型】:是指对应数据类型的解码顺序。如果厂家给的表格没有标明,建议不要进行修改,直接选择默认即可。
【分块采集方式】:0—按最大长度分块:采集分块按最大块长处理,对地址不连续但地址相近的多个分块,分为一块一次性读取,以优化采集效率;1—按连续地址分块:采集分块按地址连续性处理,对地址不连续的多个分块,每次只采集连续地址,不做优化处理。直接选择默认即可。
【4区16位写功能码】:写4区单字时功能码的选择。直接选择默认即可。
3.2.4添加变量

变量介绍:
【仪表、PLC】:必填,选择刚才创建的台达PLC即可。
【变量名称】:必填,自定义即可。注意不能有重复的名称。
【单位】:非必填,自定义即可。在列表展示时,变量会带上单位展示。
【寄存器类型】:必填,在台达PLC中,0XXXXX对应【线圈(0x)】;1XXXXX对应【离散量(1x)】;4XXXXX对应【保持寄存器(4x)】。
【寄存器地址】:必填,地址填写时不带寄存区标志符,具体对应设置见下方图片。
【数据类型】:必填,根据实际需要选择即可。
【小数位数】:非必填,根据需求填写。
【死区设置】:非必填,默认即可。根据需要填写即可。更详细的说明请参考后面“?”帮助。
【状态列表】:非必填。可将数值直接与文本映射。如值为“10”,映射字段为“设备故障”,则当采集到变量的值为“10”时,会直接在设备监控和历史报表中显示“设备故障”。
【数值运算】:非必填。可将采集到的数据根据填写的公式进行计算,更详细的说明请参考后面的“?”帮助。
【读写方式】:可根据需求自行修改该寄存器的读写方式,默认为只读。
PLC内部寄存器与MODBUS地址对应关系在《台达PLC通讯协议》中有详细说明,如下图:



PLC各寄存区变量在平台添加填写示例如下图所示:
寄存器类型
PLC内部地址
变量列举
寄存器地址
线圈(0x)
S,Y,T,M,C
M1(000001)
2050
离散量输入(1x)
X
X10(101035)
1035
保持寄存器(4x)
T(word),C(word),D
T100(word)(40163)
1637
输入寄存器(3x)
无
注:根据台达PLC寄存器地址和Modbus地址对应关系表进行设置。

3.3报警信息设置

3.4历史报表管理

周期存储:按照固定时间间隔,定时对数据存储记录。
条件存储:当某一变量到达一定条件,对部分数据进行“间隔存储”或“单次存储”。
变化存储:当某一变量变化超出一定范围后(高低限),对部分数据进行单次记录(如:某一数据报警后对关联数据进行记录)。
3.5画面组态
如下图界面所示:










